Компьютерный форум OSzone.net  

Компьютерный форум OSzone.net (http://forum.oszone.net/index.php)
-   Microsoft Windows 7 (http://forum.oszone.net/forumdisplay.php?f=95)
-   -   [решено] Windows 7 загружается с временным профилем. (http://forum.oszone.net/showthread.php?t=219597)

yxxxy 06-09-2010 16:54 1489718

Не грузит профиль пользователя
 
Установлена Семерка х64. В системе использовалась одна учетная запись. В последний раз при выключении компа, не дождавшись выключения, я случайно выключил бесперебойник. Естественно комп потух. На следующий день включаю и на этапе надписи «Добро пожаловать» происходит подвисание минуты на 3, при этом из системника слышно поскрипывания (наверное винт, как будто не может прочитать данные, хотя винт нормальный). После подвисания система загружается с «Временным профилем». После перезагрузки ситуация не меняется.
Что можно сделать?

yxxxy 06-09-2010 19:37 1489797

Проблема вроде как решилась стандартной проверкой диска средствами Винды. При сканировании показало, что 4КБ находится в плохих секторах. Возникает вопрос, стоит ли сильно беспокоиться о здоровье жесткого диска или такой показатель находиться в пределах допустимого? Какой программой лучше еще протестировать и если возможно - восстановить сектора?

okshef 06-09-2010 19:44 1489803

Проверка и диагностика жесткого диска

kvader 03-10-2010 22:40 1510664

Установлена Семерка х64
при загрузке доходит до окна входа с паролем,набрал пароль,пявилась страница приветствия и написано подготовка рабочего стола минут на 5....потом появился просто голубой экран без ничего,только внизу написана версия винды
помогите пожалуйста

yxxxy 04-10-2010 01:00 1510766

Запусти Диспетчер задач, потом новая задача и набери explorer

kvader 04-10-2010 08:21 1510876

диспетчер не запускается......посто пустой рабочий стол,мышка двигается

okshef 04-10-2010 08:25 1510877

kvader, у вас есть работающая XP. Выполните из-под нее полную проверку на вирусы раздела с Win 7.

yxxxy 04-10-2010 08:29 1510880

если не запускается диспетчер, то БОЛЬШАЯ вероятность, что поймал вирус!

kvader 04-10-2010 22:04 1511455

вирусов точно нет)
проверял и когда семерка работала и сча...
я еще сделал проверку самого диска и ничего не изменилось...

пробовал еще раз
диспетчер не запускается,но есть меню при ctrl+alt+del
смена пользователя работает,но у меня был только один профиль
кнопки медиа на клаве по запуску Мой компьютер и IE не работают
по ходу explorer вообще не запускается....

Morpheus 04-10-2010 22:35 1511486

kvader, в командную строку есть способ попасть? Win+R, например.
В безопасном режиме как? (F8 при перезагрузке)

kvader 04-10-2010 22:54 1511496

в безопасный режим заходит и тоже самое...пустой экран и ничего не работает

Morpheus 04-10-2010 23:12 1511505

kvader, ловите инструкцию в PM.

kvader 04-10-2010 23:43 1511520

после проделанных действий смог зайти не во вновь созданный профиль(привходе в него - сразу завершение сеанса)а зашел в свой старый профиль но он стал временным
как его сделать постоянным?

Morpheus 04-10-2010 23:54 1511532

kvader, можно из под старого создать новую учётку и посмотреть, как будет там.
Во время загрузки примерно 50/50% выкидывает во временный профиль. Проблема решается только при перезагрузке машины 2-4 раза

Вирусня в системе практически точно есть, нужны логи.

kvader 05-10-2010 00:06 1511534

что-то на том форуме что вы дали ссылку по моему ничео толкового не будет)

но всеравно ОГРОМНОЕ спасибо

Morpheus 05-10-2010 00:08 1511537

kvader,
Цитата:

Для начала удалите антивирус, проверьте, проявляется ли то же самое в новой созданной учетной записи пользователя с правами администратора.

kvader 05-10-2010 19:53 1512174

Вложений: 1
не получается удалить...установка и удаление не работает
установил унинсталер и всеравно не может получить доступ....
и моя семерка,когда я в ней,находится теперь на диске С

kvader 05-10-2010 20:10 1512185

может из-за того,что я не сделал новую учетную запись админом?

kvader 05-10-2010 20:37 1512202

сделал новую учетную запись админом....но она всеравно временная,и в итоге нет доступа чтобы удалить антивирусник....

kvader 08-10-2010 20:54 1514611

как удалить антивирус из под временного профиля в win 7 64 ?
 
как удалить антивирус из под временного профиля в win 7 64 ?

okshef 08-10-2010 21:14 1514617

kvader, какой антивирус, и почему именно из-под временного профиля?

kvader 08-10-2010 22:04 1514643

просто мою тему забросили....я все со своейц старой проблемой
теперь я могу войти в win 7 только под временным профилем)

мне помогли создать новый профиль из под хр,но он является временным и теперь дальнейшие действия по совету Morpheus,удалить антивирус.....а я его не могу удалить,т.к. нет длоступа.....
вот ветка той темы http://forum.oszone.net/thread-184764-2.html

okshef 08-10-2010 22:21 1514657

kvader, ну так создайте административный профиль.

kvader 08-10-2010 22:31 1514666

я сделал временный профиль админом и всеравно не получается....
у меня drweb,у него своя защита ,
через установку и удаление нет доступа,через стороннюю прогу для удаление программ тоже самое....

okshef 08-10-2010 22:46 1514679

Удалите с помощью ftp://ftp.drweb.com/pub/drweb/tools/drw_remover.exe - drw_remover

kvader 08-10-2010 23:02 1514700

Вложений: 2
не получается...выдает ошибку и закрывает прогу....
вот скрины

Morpheus 08-10-2010 23:44 1514720

Цитата:

Цитата kvader
и моя семерка,когда я в ней,находится теперь на диске С »

А была хде?
С правами на файлы и папки химичили? Кто владелец и какие права на папку C:\Users? После чего всё началось?

kvader 08-10-2010 23:59 1514727

была на диске I,теперь его вообще нет...
вроде не химичил....а какие права на эту папку не знаю и как узнать не знаю....

права не полные точно...так как не могу получить доступ к некоторым папкам в user

Morpheus 09-10-2010 00:02 1514730

kvader, т.е. из под 7 диск виделся как I? Это точно??? Или из под XP?

kvader 09-10-2010 00:51 1514758

да из под win 7 была на диске I, а теперь на диске С....

а теперь в win 7 из под временного профиля на диске С
а в ХР на диске Н

Morpheus 09-10-2010 00:57 1514760

kvader, ну и хрень...
Win+R ---> diskmgmt.msc ---> попробуйте назначить обратно букву I, правда я не знаю, загрузится поле этого система или нет.

Кстати, за что сражаемся? Почему просто не переустановить? Система неживая почти неделю.

kvader 09-10-2010 02:50 1514790

сражаемся за закладки и заметки в опере,оч важные для меня....

не могу их никак выковырять...нет доступа....

и то что вы написали из под семерки делается или из под ХР?)

изначально все начало путаться как я побаловался в EasyBCD 2.0
точнее она стояла в ХР,а я сдуру установил еще и в семерке....

Morpheus 09-10-2010 03:05 1514795

kvader,
Закладки хранятся в файле с расширением adr, у меня это:
Код:

"C:\Users\<имя_пользователя>\AppData\Roaming\Opera\Opera\bookmarks.adr"
Заметки там же, в notes.adr.

Пробуйте вытаскивать.

Цитата:

Цитата kvader
и то что вы написали из под семерки делается или из под ХР?) »

Из под 7, конечно.
Пока рано.

kvader 09-10-2010 03:12 1514798

не получается
я и сам знаю где они хранятся...только вот доступ к ним закрыт!

Morpheus 09-10-2010 03:33 1514805

kvader, к самим файлам или к какой-либо папке по пути?

kvader 09-10-2010 03:37 1514806

воде получилось))))
уррааа
спасбо за помощь!
буду сносить старую семерку)
может подскажите...у меня есть образ семерки от акрониса,но на диск I
смогу ли я из под хр восстановить из образа семерку чтобы она загружалась!?
ХР мне уже не нужна

Morpheus 09-10-2010 03:41 1514807

kvader, с акронисом никогда не работал из под ОС, ссори.

disb 02-11-2011 22:46 1787615

Windows 7 загружается с временным профилем.
 
Windows 7 постоянно загружается с временным профилем, и все изменения не сохраняются, винда только что установлена, места свободно 30 Гб. Что делать?

cher 02-11-2011 22:51 1787617

disb, В моих случаях виновник ntuser.dat
лечение -chkdsk /f /r системного диска.

Rain 03-11-2011 00:13 1787672

Кроме вин совсем ничего не ставили?

Petya V4sechkin 03-11-2011 09:31 1787834

disb, в дополнение к вышесказанному:

XanderX1 15-01-2012 19:19 1836535

Создается пользователь TEMP. (C:\Users\TEMP) - ? помогите разобраться!
 
Через некоторое время после выключения компьютера создался пользователь TEMP в папке C:\Users\ ...! После неоднократного удаления этого профиля он пере создается! Не могу с этим не как разобраться! Заранее благодарен! Жду вашей помощи! Спасибо!

hasanshaih 15-01-2012 20:10 1836583

удали папку temp и создай текстовой файл temp в свойствах файла temp выбери Только чтение

MadMaks 15-01-2012 22:33 1836712

XanderX1, покажите какие есть записи в ветке реестра
HKEY_LOCAL_MACHINE\SOFTWARE\Microsoft\Windows NT\CurrentVersion\ProfileList
перечислите или сделайте скриншот

XanderX1 16-01-2012 12:00 1836977

Вложений: 1
  • 1.jpg (27.70 KB, скачиваний: 92)
вот скрин шот этой ветки реестра HKEY_LOCAL_MACHINE\SOFTWARE\Microsoft\Windows NT\CurrentVersion\ProfileList!

Anton04 16-01-2012 12:30 1836993

XanderX1,

Такое иногда бывает, причин несколько, но обычно помогает uphclean (более свежую версию надо искать в блогах MS), плюс не помешает удаление того SID в HKEY_LOCAL_MACHINE\SOFTWARE\Microsoft\Windows NT\CurrentVersion\ProfileList который у Вас создался с именем Temp.

Valrav 16-01-2012 16:46 1837160

Сброс настроек учетной записи
 
После включения компьютера в один прекрасный день с прискорбъем обнаружил что все настройки учетной записи, включая, соответственно, и настройки программ, просто сбросились до дефолта. А из трея показывалось вот это замечательное уведомление (см. скрин). По размеру дискового пространства ничего удалено не было, а наоборот, сколько то десятков мегабайт были заняты, очевидно новой учетной записью. Перезагрузки ни к чему не привели, каждый раз компьютер грузился гораздо дольше да рабочего стола, чем обычно, видимо каждый раз создавалась новая учетная запись. А в настройках учетных записей она была только одна, а ранее ни каких других учетных записей не создавалось. На данный момент все уже восстановлено путем кардинальной переустановки системы. Тем не менее, хотелось бы знать хотя бы примерные причины такой неприятной ситуации и методы ее устранения, есть в дальнейшем подобный случай будет иметь место быть снова.

Vadikan 16-01-2012 16:52 1837161

Цитата:

Цитата Valrav
и методы ее устранения, есть в дальнейшем подобный случай будет иметь место быть снова »

http://forum.oszone.net/post-1787834-4.html

XanderX1 16-01-2012 18:33 1837238

понятно нужно будет попробывать! заранее спасибо ребята! если есть еще варианты пишите!

попробЫвал не хочет устанавливаться! пишет что проблема с установкой! мож у когото есть эта программка! ?

MadMaks 16-01-2012 18:47 1837263

XanderX1, вы эту скачивали User Profile Hive Cleanup Service 1.6g
Цитата:

Системные требования Операционные системы:Windows 2000, Windows Server 2003, Windows XP
ещё в 2008 году была бета версия 2.0 но почему то сейчас её не найти

XanderX1 16-01-2012 18:59 1837278

да скачивал эту версию, я так понимаю что она не подходит для Windows 7!

MadMaks 16-01-2012 19:15 1837293

Нет, не подходит для 7
Конечно не совсем в точку, но может и получится найти решение для вас, посмотрите, попробуйте Fix It

XanderX1 16-01-2012 19:30 1837303

ок щас поссмотрю спасибки ребята что мне помогаете! надеюсь на вашу помощь в дальнейшем! :up


FIX it не помог к сожалению, что же еще можно придумать неужели эта не решаемая проблема!

Angry Demon 16-01-2012 19:39 1837309

XanderX1, when user logs in for first time c:\users\temp directory is created for his profile

Windows 7 - How do I get rid of C:\Users\TEMP

MadMaks 16-01-2012 19:45 1837317

Angry Demon, Хорошо сказал!
Разве что осмелюсь предложить перевод, т.к. форум у нас русскоязычный и людям думаю удобнее читать на родном языке :)
http://translate.google.com/translat...f-060020f9d54d
http://translate.google.com/translat...sers-temp.html

XanderX1 16-01-2012 19:47 1837318

что именно мне нужно качать ? какой драйвер, а не может это случайно быть из-за драйвера на nVidia ?

MadMaks 16-01-2012 19:50 1837322

судя по тексту из второй ссылки, дело в том, что при установке драйверов на nVidia и создался этот временный профиль, который в последствии можно безболезненно удалить.
Только как я понял в вашем случаи этот профиль в дальнейшем опять пере создаётся.
Вот и интересно кто его потом опять создаёт.

XanderX1 16-01-2012 19:52 1837324

именно так и происходит! очень интересная ситуация! возможно нужно попробывать убить драйвер на нВидиа и попробывать установить его просто с диска родного к ноутбуку, а я его обновлял не однократно!

MadMaks 16-01-2012 19:56 1837327

Цитата:

Цитата XanderX1
а я его обновлял не однократно! »

а не это ли ответ?!
регулярно обновляли и получали временный профиль! прекратите обновлять и посмотрите будет ли он создаваться

XanderX1 16-01-2012 20:01 1837329

возможно так я уже не обновляю просто самое интересное что не удаляется этот профиль ...

проблема решена! тема закрывается! проблема разрешилась с помощью удаления из Панель управления - Программы и компоненты - Обновления nVidia

всем огромное спасибо надеюсь на дальнейшее взаимодействия с участниками форума! СПС! :up

Valeant 03-06-2015 12:09 2514475

Вход в систему с временным профилем.
 
При запуска ПК постоянно создается временный профиль.

Проверка диска результатов не дала, в реестре удаление временного профиля HKEY_LOCAL_MACHINE/SOFTWARE/Microsoft/Windows NT/CurrentVersion/ProfileList и исправление нужного профиля "S-1-5....bak" удаляем конец ".bak", результатов не дает. Для пробы сделал копию данного профиля с С на D изменил в реестре запись пути для данного профиля (указав где он находиться), результат аналогичен - вход с временным профилем.

Valeant 09-06-2015 20:20 2516698

Как получилась, точно уже описать не смогу, но что делал попробую, но как то непонятно - все заработало.
Данные действия были выполнены на ПК который имел одну учетную запись.
Включаем ПК он загружается с временным профилем, т.е. надпись "Подготовка рабочего стола". Входим в каталог испорченной учетки "Admin" и ее переписываем на всякий случай все на другой диск, но не удаляем не в коем случае. Далее с сохраненного файла ntuser.dat в новом месте (данный файл имеет атрибут - системный, скрытый, архивный) снимаем на нем атрибут скрытый и системный.
Запускаем regedit, далее в HKEY_LOCAL_MACHINE/SOFTWARE/Microsoft/Windows NT/CurrentVersion/ProfileList удаляем временный созданный профиль, он отличается от вашего тем что его идентификатор - это копия вашего ID но в конце его сейчас стоит "S-1-5....bak", а на временном "bak" нет.
Например :
Код:

HKEY_LOCAL_MACHINE\SOFTWARE\Microsoft\Windows NT\CurrentVersion\ProfileList\S-1-5-21-1240572856-2163913319-1426296556-1000
...
HKEY_LOCAL_MACHINE\SOFTWARE\Microsoft\Windows NT\CurrentVersion\ProfileList\S-1-5-21-1240572856-2163913319-1426296556-1000.bak
...
ProfileImagePath = C:\Users\Admin
...

удаляем весь куст S-1-5-21-1240572856-2163913319-1426296556-1000, а S-1-5-21-1240572856-2163913319-1426296556-1000.bak переименовываем в S-1-5-21-1240572856-2163913319-1426296556-1000 (убирая просто на конце расширение bak)

Запускаем regedit и идем в куст HKEY_USERS делаем загрузить куст, выбирая файл [новое_место_Admin/ntuser.dat], дать любое имя куста (тут есть вариант, его не пробовал, а что если имя куста дать то что нам нужно было "S-1-5-21-1240572856-2163913319-1426296556-1000"), но я дал любое. Проверил данный куст посмотрел/прошел по нему что ошибок нет в нем. Сделал выгрузку этого же данного куста (но не обратил внимания куда сохранял, но по моему в текущий профиль) и опять его удалил.
Примечание до его удаления попытался через "Панель управления"-"Система"-"Дополнительные параметры системы"-"Профили пользователей" в котором появился нужный пользователь "Admin" (это он и есть наш профиль), но скопировать его не получилось на профиль по умолчанию.
Далее перезапустил ПК, он опять написал надпись "Подготовка рабочего стола", но через минуты 2 вышел в тот профиль который нужен. Далее запустил Windows manager 7 - на чистку реестра (можно сохранить копию на всякий случай), далее defrag реестра. Defrag реестра делал только для того чтоб он был переписан, так как его древовидная структура при его чистки оставляет "дырки" места от удаленных записей разного размера, при defrag они убираются тем самым он переписывается.
Может конечно что-то и пропустил но в результате получил опять рабочий ПК с нужным профилем.

Saalan 03-11-2015 11:01 2571003

Похоже "сломался" профиль пользователя
 
Что-то происходит с моим профилем пользователя User (права Администратор).
В какой-то момент перестал запускаться Google Drive, переставлял - не помогло.
Оказалось, работает если запускать ручками "Запуск от имени Администратора"
Недавно отказало средство просмотра фотографий - нет прав на файлы, причем в Internet Explorer те-же файлы открываются...
Система не давала изменить картинку профиля Пользователя...

Создал пользователя "1", понизил свои права до "Пользователь", потом обратно в "Администраторы" и Все заработало!

Прошла неделя, и проблема вернулась, но теперь фокус с Пользователь/Администратор не помогает...
Подскажите, в какую сторону рыть?

P.S. Странное дело (возможно связано...)
Периодически на Рабочем Столе на доли секунды моргают 2 черных консольных окна.
Что их запускает найти не могу.
Лечился Combofix-ом, искал в Anvir Task Manager - концов не нашел.

ruslan... 03-11-2015 14:02 2571062

Цитата:

Цитата Saalan
Периодически на Рабочем Столе на доли секунды моргают 2 черных консольных окна. »

Как определить, является проблема системной или вызвана сторонним приложением/службой

Saalan 03-11-2015 22:31 2571288

Цитата:

Цитата ruslan...
Как определить, является проблема системной или вызвана сторонним приложением/службой »

Проблема в том, что это происходит достаточно редко 1-2 раза в час, может при каких-то действиях ... закономерность я еще не определил.

Вопрос, как нормализовать права пользователя?
Сейчас ни один JPG с рабочего стола не открывается стандартным средством просмотра картинок. (фотки смотрю методом перетаскивания в IE)

Blast 03-11-2015 23:18 2571317

Цитата:

Цитата Saalan
Сейчас ни один JPG с рабочего стола не открывается стандартным средством просмотра картинок. »

У вас на рабочем столе есть ярлыки веб-странц (название.url) - один из них мешает, переместите их поочередно в другую папку, так выясните какой именно.

Цитата:

Цитата Saalan
как нормализовать права пользователя? »

Создайте нового пользователя, перенесите данные из проблемного, поработайте в новом для проверки, если проблема не повторится, удалите старый профиль.

Saalan 04-11-2015 10:45 2571415

Цитата:

Цитата Blast
У вас на рабочем столе есть ярлыки веб-странц (название.url) - один из них мешает, переместите их поочередно в другую папку, так выясните какой именно.

Из корня и из любой другой папки тоже не открывается, под другим пользователем - все работает.
Не дает сменить картинку для учетной записи (когда логинюсь одна картинка, иду редактировать пользователя другая)
При загрузке вылетает с ошибкой GoogleDrive, ручной запуск от имени Администратора - помогает...

Цитата:

Цитата Blast
Создайте нового пользователя, перенесите данные из проблемного, поработайте в новом для проверки, если проблема не повторится, удалите старый профиль.

Придется переносить все настройки, соединение VPN и т.д...
Легче Windows переставить, это наш метод?

Blast 04-11-2015 10:52 2571417

Цитата:

Цитата Saalan
Легче Windows переставить »

Как скажете.
Перед переустановкой Windows можете попробовать: Пуск - Все программы - Стандартные - Служебные - Средство переноса данных Windows
А пока переустанавливается почитайте здесь: https://www.outsidethebox.ms/tag/migwiz/

Вам предлагают быстрое и эффективное решение. Хотите и дальше возиться с необъяснимым - дело ваше, а я умываю руки.

Saalan 04-11-2015 14:38 2571519

Вложений: 1
Цитата:

Цитата Blast
Перед переустановкой Windows можете попробовать: Пуск - Все программы - Стандартные - Служебные - Средство переноса данных Windows| #6 »

Спасибо, не знал / не пользовал, но ... Файл 130617 (Чтобы сохранить пришлось Paint под Администратором запускать.)
Под новым пользователем - такая же картина.
Ищу как лечить...

Blast 04-11-2015 16:02 2571553

Цитата:

Цитата Saalan
Ух-ты.jpg »

Это несколько меняет дело. Ваша тема объединена с существующей по той же проблеме, почитайте сообщения с начала, пробуйте предложенные варианты. Не забудьте отчитаться пошагово.

Saalan 07-11-2015 14:48 2572442

Всем спасибо.
Тратить время, разбираться со старой системой было бессмысленно.
Работа поджимала, сдался - переставил Windows.

grigoriy2012 12-11-2015 19:49 2574129

Возникла та же проблема. Вход с систему выполнен с временным профилем и т.д. Я нашел в реестре эту ветку. У меня нет в конце bак у меня HKEY_LOCAL_MACHINE\SOFTWARE\Microsoft\Windows NT\CurrentVersion\ProfileList\S-1-5-21-1257579750-2787037177-3363869478-500 и \S-1-5-21-1257579750-2787037177-3363869478-1000 МНЕ удалить можно какой профиль? О самой проблеме. При вкл компа рабочий стол не исчезает, а значки увеличены и половина программ отсутствует. В безопасный режим вхожу. Если несколько раз перезагрузить комп, то все восстанавливается. У меня было несколько учетных записей, я до этого их пытался удалить , но мешала (по моему) групповая политика. Я потом включал от имени администратора, потом отключал. Мне не мешали эти учетные записи. То есть у меня было три учетных записи. где 1000 соответствует С /user/ 123 , где 500 C / user / администратор, и был 501 соответствовал C /user / гость . Я сейчас удалил гость (501), но было написано не удается удалить, но исчезла сама запись из реестра . Я хочу удалить где 1000 ,но написано администратор. В общем в реестр влез , а дальше боюсь . Профиль пользователя 123 - 1,79 гб ,а профиль админ всего 2 ,74 мб . Запутался, какой профиль мой, какой основной, какой от имени админа.

grigoriy2012 14-11-2015 09:38 2574590

У меня нет расширения bak

imyafamiliya 07-01-2017 23:57 2701694

"загружен временный профиль" - и пустой рабочий стол! с других учеток виден тот стол
 
Подскажите пожалуйста может вы с этим разбираетесь. Просьба дочитать до конца чтобы понять всю суть проблемы.

"загружен временный профиль" далее вижу пустой рабочий стол - так происходит только на одном из 4 пользователей.

Проблема не с домашним компом , а с моим ноутбуком Sony VAIO VPC-EH3J1R

вот его характеристики:

Операционная система: Windows 7 Home Basic 64-бит

Процессор :Intel Core i3-2350M 2300 МГц
Оперативная память: 4 Гб DDR3 1333 МГц
Хранение информации: 320 Гб 5400 rpm SATA II
Дисплей: 15.6" 1366x768 WXGA LED
Видеокарта: NVIDIA GeForce 410M
Привод: DVD SuperMulti
Беспроводная связь: Wi-Fi 802.11b/g/n, Bluetooth 3.0 + HS
Интерфейсы: 4xUSB 2.0, VGA, HDMI
Батарея: 6-секционная литий-ионная 4000 мАч

ИТАК :

у меня вот такая ситуация произошла недавно.

есть комп - на нем 4 моих учётки: из которых 3 админа ( их имена "Admin1" "Admin2" "Admin3" ) и 1 простой пользователь ( его имя "User" )

я всегда пользовался учёткой "Admin2", но недавно началась проблема со в ходом на нее
- каждый раз при попытке загрузки этой учётки она пишет "загружен временный профиль" и при входе я вижу пустой рабочий стол , но с других учёток админов если пошариться в той проблемной учётке то я вижу все файлы этой учётки и ее рабочий стол и загруженные файлы)

Хорошо. я сначала подумал что все файлы из той учетки я скопирую к себе на другую учетку а эту удалю ,так бы я и сделал но понял что там же лицензии программ ,настройки и т.д. поэтому все заново устанавливать и искать лицензии будет лень и т.д. поэтому решил все таки разобраться с этой проблемной учеткой до конца и наткнулся на статью "Убираем вход в систему с временным профилем в Windows 7" http://www.programbeginner.ru/?p=198 где написано решение этой проблемы:

если коротко то автор советует проделать вот так :

"regedit -> HKEY_LOCAL_MACHINE\SOFTWARE\Microsoft\Windows NT\CurrentVersion\ProfileList -> В дереве ищем файлы с расширением .bak (там и будет наша утерянная учетная запись). Удостоверимся, что это то, что нам нужно –название учетки должно быть в параметре «ProfileImagePath». Убедившись в том, что мы нашли ее, убираем расширение .bak у папки профайла, а такому же профайлу, как тот, что без .bak его ставим (это временный рабочий стол, мы его как раз таким способом и уберем). Ну и теперь остается ввести нули в разделах «RefCount» и «State» (0 вводим в кавычках – это обязательно)"


Я пока еще ничего не делал такого , но посмотрев в своем реестре разделы «RefCount» и «State» увидел что у меня ковычек там нету на цифрах

Как мне быть тогда ? Писать ноль без ковычек или все таки ковычки нужны ? (плюс автор в комментариях говорит что статья старая и уже могло многое измениться и разные обновления и т.д. и может не подействовать) Так как быть ?


(p.s. экспорт дерева реестра (как советует автор ) я сделал , чтобы если что то можно было восстановить все как было -если это конечно потом поможет)

Помогите пожалуйста

Спасибо

ruslan... 08-01-2017 00:32 2701705

imyafamiliya,

Если ввести в кавычках, то получите неработающую Службу профилей.

И сначала нужно дописать в без .bak какую-нибудь цифру, затем стереть в нужной .bak
Потом переименовать предыдущую стерев дописанную цифру и сразу же введя .bak.

Если у Вас несколько профилей, то внимательно разберитесь какая ветка к какой принадлежит.
Чтобы не приписать .bak в работающую.

Не забывайте, если сильно поврежден куст реестра профиля, способ может не сработать.

DVDshnik 08-01-2017 00:32 2701706

imyafamiliya, с диском точно всё ОК? MHDD или Victoria в помощь.

ruslan... 08-01-2017 00:52 2701711

Цитата:

Цитата imyafamiliya
«RefCount» и «State» (0 вводим в кавычках – это обязательно)" »

И да, в загруженном состоянии значение RefCount равно 1, если не получится с нулями, попробуйте 1.

imyafamiliya 08-01-2017 06:11 2701733

Цитата:

Цитата ruslan...
Если у Вас несколько профилей, то внимательно разберитесь какая ветка к какой принадлежит.
Чтобы не приписать .bak в работающую. »

у меня 4 профиля из которых : 3 админа и 1 простой и еще одна отключенная запись гостя


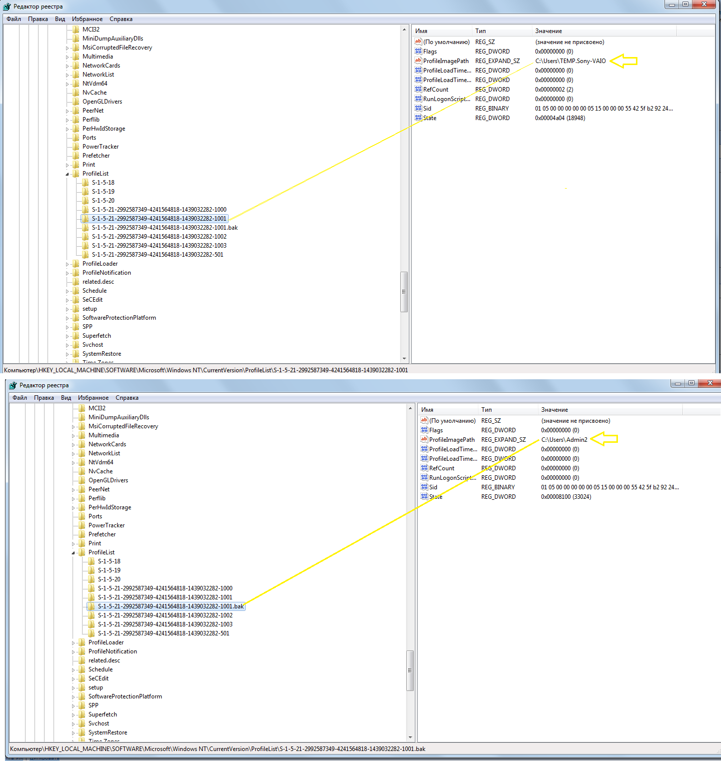
Скажите пожалуйста а так и должно быть что разные имена юзеров , хотя они оба имеют в конце 1001 ?

------------- 1001 (users\TEMP .Sony-VAIO)

------------- 1001.bak (users\Admin2)

вот скрин


gannet 08-01-2017 12:22 2701776

imyafamiliya, перечитайте еще раз сообщение ruslan..., там есть ответ (ибо так и должно быть)

ruslan... 08-01-2017 15:09 2701809

Цитата:

Цитата imyafamiliya
Скажите пожалуйста а так и должно быть что разные имена юзеров , хотя они оба имеют в конце 1001 ? »

Цитата:

Цитата gannet
(ибо так и должно быть) »

Это временный созданный профиль, его идентификатор - это копия ID поврежденного профиля.

После удачного восстановления и загрузки в поврежденный ныне профиль, временный куст можно удалить.

imyafamiliya 08-01-2017 22:09 2701888

Цитата:

Цитата DVDshnik
с диском точно всё ОК? MHDD или Victoria в помощь. »

Другие пользователи работают нормально. Именно с одним ,по имени "Admin2" такая проблема. Кстати у меня осталось свободными только 2 гигабайта из 300 гигабайт может в этом проблема ?

Цитата:

Цитата ruslan...
Это временный созданный профиль, его идентификатор - это копия ID поврежденного профиля. »

Я вот чего еще не пойму никак

У меня на ноутбуке 4 учетных записи , их состав таков : 3 админа , 1 простой пользователь , ну и 1 гость (который отключен)

Когда включаю ноутбук -он загружается - я при входе вижу 4 иконки : Admin1 , Admin2 , Admin3 , User

когда захожу в "Управление учетными записями" также вижу те же самые : Admin1 , Admin2 , Admin3 , User

Но когда захожу в папку C:\Users (p.s. отображение скрытых папок включено)

то вижу аж 9 папок пользователей :

Default
Admin2
Admin3
User
TEMP
TEMP.Sony-VAIO
Гость
Sony
Общие


причем в списке нет моего "Admin1" вместо него как я понял стоит "Sony"


смотрите скриншоты

Как это понимать ? Из-за чего так может быть ?

Спасибо.


в списке нет моего "Admin1" вместо него как я понял стоит "Sony"

ruslan... 08-01-2017 22:46 2701905

imyafamiliya,

Сделайте скриншоты остальных профилей в реестре.
То есть 1000 , 1001 , 1002 и так далее ...

imyafamiliya 09-01-2017 00:11 2701924

Цитата:

Цитата ruslan...
Сделайте скриншоты остальных профилей в реестре.
То есть 1000 , 1001 , 1002 и так далее ... »

Вот весь Profilelist по порядку

























ruslan... 09-01-2017 00:35 2701928

imyafamiliya,

В общем проделайте операции с реестром обсуждаемые выше и проверьте загрузку всех профилей.

Вернуть обратно имена разделов в случаи чего сможете.

imyafamiliya 09-01-2017 00:46 2701931

Цитата:

Цитата ruslan...
В общем проделайте операции с реестром обсуждаемые выше и проверьте загрузку всех профилей.
Вернуть обратно имена разделов в случаи чего сможете. »

Мой ноутбук был куплен с витрины, и когда я его привез домой то там был установлен всего один пользователь - с большой вероятностью этот пользователь назывался "Sony" , а потом я изменил его название на новое название Admin1. И поэтому сейчас в учетных записях пользователей я вижу пользователя c именем Admin1 хотя в папке С:\Пользователи , вместо Admin1 я вижу пользователя c именем Sony. Хотя это есть один и тот же пользователь. Может такое быть ?



mwz 09-01-2017 00:54 2701935

imyafamiliya

1. Для того, чтобы простыни скриншотов не болтались на странице, спрячьте их под тэг [spoiler] (вставляется иконкой [+] над окном ввода текста).
2. Приведите скриншот SMART вашего винчестера.

Цитата:

Цитата imyafamiliya
сейчас в учетных записях пользователей я вижу пользователя c именем Admin1 хотя в папке С:\Пользователи , вместо Admin1 я вижу пользователя c именем Sony. Хотя это есть один и тот же пользователь. Может такое быть ? »

При изменении имени уже существующего пользователя папка его не меняется, оставаясь той, которая была создана при исходном создании пользователя.

ruslan... 09-01-2017 01:06 2701938

Цитата:

Цитата imyafamiliya
назывался "Sony" , а потом я изменил его название на новое название Admin1. »

Очень приятно, что теперь об этом я узнал. Значит под .bak не тот пользователь, наверное.

Хотя если честно, меня просто поражает почему до сих пор Вы не испробовали способ с реестром.

Для Вас это может быть решением потому, что теперь сам черт ногу сломит, какой и как называется.

Если переименование не поможет значит, как Вам уже второй раз намекают проблема гораздо серьезнее. Проблема с HDD.
Делайте SMART, как указали выше.

imyafamiliya 09-01-2017 01:21 2701941

Цитата:

Цитата ruslan...
Хотя если честно, меня просто поражает почему до сих пор Вы не испробовали способ с реестром. »

боюсь что после этого я не увижу файлы на рабочем столе Admin2 уже даже и через другого пользователя и будет что то вроде "доступ запрещен"

или вообще потеряю доступ ко всем учетным пользователям


Цитата:

Цитата mwz
2. Приведите скриншот SMART вашего винчестера. »

а после прогонки этим SMART он не сделает так что я вообще не смогу зайти на того пользователя ? вдруг он что то подправит - подчистит попытается якобы "устранить проблему" в общем окажет медвежью услугу и я тогда вообще потеряю доступ к тому пользователю ? (сейчас я хотя бы могу зайти на его рабочий стол и и видеть файлы его рабочего стола и других его папок) а вдруг этот Smart что то подфиксит и я вообще даже этого не смогу видеть потом и тот пользователь станет мне недоступен для входа или удален ?

gannet 09-01-2017 07:17 2701962

imyafamiliya, "боюсь что" - не надо бояться, твик отработанный и откатывается легко (вы же ничего удалять не будете - только переименовывать)
Кстати, как вы переименовывали пользователя (если просто папку - то верните прежнее название на место, прежде чем перезагружаться после твика реестра)
SMART не прогоняется (путаете с проверкой поверхности диска) - он лишь отображает смарт-атрибуты диска (использовать лучше CrystalDiskInfo)

mwz 09-01-2017 10:21 2701989

Цитата:

Цитата imyafamiliya
а после прогонки этим SMART »

Это не прогонка. Это чисто чтение таблицы внутренней диагностики винчестера.
Сдаётся мне, что винчестер не особо хорошо себя чувствует, что будет видно при просмотре SMART, и тогда все ваши действия, проводимые до сих пор — напрасный труд.

Посмотреть SMART можно c помощью, например, CrystalDiskInfo (можно скачать оттуда portable версию, распаковать в отдельную папку, причём хоть на флэшку — и запустить файл из распакованного архива).

Перед снятием скриншота растяните окно так, чтобы были видны все строки и все значения в колонках.

Deman80 09-01-2017 11:08 2702002

Попробуй загрузиться с лайв сд и пройдись по системному диску chkdsk.

imyafamiliya 10-01-2017 15:17 2702387

Цитата:

Цитата mwz
Посмотреть SMART можно c помощью, например, CrystalDiskInfo (можно скачать оттуда portable версию, распаковать в отдельную папку, причём хоть на флэшку — и запустить файл из распакованного архива). »

а с помощью Victoria HDD можно это сделать ?

mwz 11-01-2017 21:30 2702771

Цитата:

Цитата imyafamiliya
с помощью Victoria HDD можно это сделать ? »

Можно.
Если она видит диск — что не всегда бывает.
CrystalDiskInfo более современная, и в неё заложено большое количество контроллеров, с которыми Victoria не справляется. И попробуйте прочитать Викторией раздельно SMART дисков, стоящих в RAID — тут будет однозначный облом. А CrystalDiskInfo уже года два как берёт такие диски на многих контроллерах.

Кстати, если у вас 64-битная Win-7, то не все версии Виктории работают под ней: надо брать или неофициальную версию 4.47, или более старую, чем последняя (а последняя — 4.46), версию 4.43.

imyafamiliya 12-01-2017 15:45 2702933

Цитата:

Цитата ruslan...
назывался "Sony" , а потом я изменил его название на новое название Admin1. »
Очень приятно, что теперь об этом я узнал. Значит под .bak не тот пользователь, наверное. »

Может это хоть как то прояснит ситуацию :

Захожу в меню "Пуск" там в верхнем правом углу пользователь "Admin1" нажимаю на него

открывается папка Admin1 и в верхней строке (там где обычно адрес папки тоже надпись Admin1 ) причем если хочу узнать расположение этой папки нажав на эту строку то все равно полный адрес этой папки не дает - так и пишется в этой строке Admin1 , чтобы все таки узнать адрес этой папки беру и нажимаю "свойства" у любой папки которая находится в ней и так узнаю что адрес папки C:\Users\Sony

т.е. уже это пользователь Sony а не Admin1 .Как так ?


причем если ввести адрес вручную C:\Users\Sony\Desktop и нажать enter то рабочий стол открывается

а если ввести вручную C:\Users\Admin1\Desktop и нажать enter

то выскакивает окно "не удается найти "C:\Users\Admin1\Desktop" проверьте правильyо ли написаны слова для поиска и повторите попытку"

иначе говоря получается рабочего стола у пользователя Admin1 нет , хотя при загрузке системы именно на него я захожу а не на Sony - так как иконки пользователя Sony у меня нет при загрузке операционной системы.

Я так понял Admin1 и Sony это один и тот же пользователь или как ?




Посмотрите скриншоты там попытался наглядно изобразить вышеописанное

Скрытый текст


ruslan... 12-01-2017 15:59 2702943

imyafamiliya,

Это все результат того, что Вы переименовали профиль.

Мне не понятно, Admin2 загружается нормально ? И какие пути его локальных папок ?

imyafamiliya 12-01-2017 17:12 2702964

Цитата:

Цитата ruslan...
Это все результат того, что Вы переименовали профиль.
Мне не понятно, Admin2 загружается нормально ? »

каждый раз при попытке загрузки этой учётки она пишет "загружен временный профиль" и при входе я вижу пустой рабочий стол , но с других учёток админов если пошариться в той проблемной учётке то я вижу все файлы этой учётки и ее рабочий стол и загруженные файлы)


Цитата:

Цитата ruslan...
И какие пути его локальных папок ? »

C:\Users\Admin2


я сейчас сижу под пользователем Admin3 и заходя в "мой компьютер"-> "пользователи" > "Admin2" > "рабочий стол" полностью вижу его рабочий стол (C:\Users\Admin2\Desktop) и другие папки например "изображения" (C:\Users\Admin2\Pictures )

Но заходя на этого пользователя "Admin2" при загрузке операционной системы она пишет "загружен временный профиль" и я вижу лишь пустой рабочий стол

ruslan... 12-01-2017 17:17 2702965

Цитата:

Цитата imyafamiliya
Но заходя на этого пользователя "Admin2" при загрузке операционной системы она пишет "загружен временный профиль" и я вижу лишь пустой рабочий стол »

Вот поэтому я еще раз повторяю, что нужно проделать операции с реестром.
Значит все сходится. 101 - временный, 101.bak - тот в которого Вы не можете полноценно загрузиться.

Для собственного успокоения создайте точку восстановления, чтобы откатиться.

mwz 12-01-2017 22:14 2703061

Цитата:

Цитата imyafamiliya
Я так понял Admin1 и Sony это один и тот же пользователь или как ? »

Я ж объяснял... Когда вы переименоваете пользователя — папка, которая существовала для этого же пользователя ранее, не переименовывается.

Если был пользователь "Sony", а вы ему присвоили новое имя "Admin1" — место жительства от того, что вы выдали паспорт с новым именем, не меняется.

Ну а SMART мы так и не увидели. Ну как хотите: не мне это надо.

imyafamiliya 13-01-2017 08:20 2703165

Цитата:

Цитата mwz
Я ж объяснял... Когда вы переименоваете пользователя — папка, которая существовала для этого же пользователя ранее, не переименовывается.
Если был пользователь "Sony", а вы ему присвоили новое имя "Admin1" — место жительства от того, что вы выдали паспорт с новым именем, не меняется. »

это никак не повлияет на компьютер при восстановлении и прочих манипуляциях? он не запутается в этом ?


Цитата:

Цитата mwz
Ну а SMART мы так и не увидели. Ну как хотите: не мне это надо. »


я хочу скачать CrystalDiskInfo но не знаю какую !

там на официальном сайте несколько версий и не поймешь какая для чего

CrystalDiskInfo 7.0.5 - History
и Shizuku Edition [Full]
и
Message Alert Tone Pack (Arrange Ver.)
и
CrystalDiskMark 5.2.1 - Disk Benchmark

Какая нужна ?



Цитата:

Цитата ruslan...
Вот поэтому я еще раз повторяю, что нужно проделать операции с реестром.
Значит все сходится. 101 - временный, 101.bak - тот в которого Вы не можете полноценно загрузиться.
Для собственного успокоения создайте точку восстановления, чтобы откатиться. »

окей. как узнаю какую версию CrystalDiskInfo скачать - проверю ею диск - и попробую проделать в реестре то что вы описали

mwz 13-01-2017 11:24 2703208

Цитата:

Цитата imyafamiliya
какую версию CrystalDiskInfo скачать »

Message Alert Tone Pack (Arrange Ver.) и CrystalDiskMark 5.2.1 - Disk Benchmark — я хоть звук произнёс о них?? Это ж просто-напросто остальные программы этого разработчика.

А CrystalDiskInfo — я уже сказал: берёте portable версию (уточню только, раз вопрос возник: стандартную; Shizuku отличается от неё лишь фоновой картинкой-анимешкой и звуками), распаковываете в отдельную папку (хоть на винчестер, хоть на флэшку) и запускаете.

Цитата:

Цитата imyafamiliya
он не запутается в этом ? »

Нет.

imyafamiliya 14-01-2017 04:41 2703442

Цитата:

Цитата mwz
А CrystalDiskInfo — я уже сказал: берёте portable версию »

скачал а как smart на ней сделать ? там нет такой кнопки

mwz 14-01-2017 11:52 2703500

Цитата:

Цитата imyafamiliya
скачал а как smart на ней сделать ? »

Что сделать?? Запускаете, выбираете диск и смотрите его SMART. И даёте в своё ответное сообщение.

На примере — SMART диска H:
Буква диска выбирается в закладках верхней строки; если на физическом диске несколько логических — то на одной закладке будут все буквы, находящиеся на этом физическом диске.

imyafamiliya 14-01-2017 13:10 2703509

Цитата:

Цитата mwz
Цитата imyafamiliya:
скачал а как smart на ней сделать ? »
Что сделать?? Запускаете, выбираете диск и смотрите его SMART. И даёте в своё ответное сообщение.
На примере — SMART диска H:
Буква диска выбирается в закладках верхней строки; если на физическом диске несколько логических — то на одной закладке будут все буквы, находящиеся на этом физическом диске. »


готово


mwz 14-01-2017 14:04 2703521

imyafamiliya
Состояние диска вполне удовлетворительное, хотя трясёте вы ноутбук нещадно: зафиксировано 1246 ошибки при превышении допустимой для винчестера силы удара (атрибут BF; данные в последней колонке приведены в шестнадцатеричном виде, я вам пересчитал в десятичный). Не уверен, но может быть ваша проблема изначально возникла из-за этого. Но в настоящее время проблем, связанных с физическим состоянием диска, быть не должно, так что эта часть отпала.

На всякий случай проверим логическую структуру диска, и если там всё нормально — действуйте дальше в соответствии с остальными рекомендациями участников обсуждения:

Запустите cmd.exe от имени Администратора. Откроется чёрное окно командного процессора. Выполните в нём команду:
Код:

chkdsk C:
Этим запустится проверка диска C: в режиме только чтения (поскольку команда введена без каких-либо ключей, говорящих о том, что ошибки надо править), т.е. если ошибки будут найдены — о них будет только сообщено в этом окне, но никаких исправлений на диск внесено не будет.

Если после выполнения команды в конце будет сообщение "Ошибок не обнаружено" — то и в этом плане всё нормально, и можно идти дальше. Если же будет сообщение о том, что ошибки найдены, но не исправлены — приведите скриншот того сообщения.

imyafamiliya 14-01-2017 14:32 2703525

Цитата:

Цитата mwz
Состояние диска вполне удовлетворительное, хотя трясёте вы ноутбук нещадно: »

вы удивитесь но не трясу , не знаю как он вообще может трястись - он у меня стоит в комнате на компьютерном столе - даже клавиатура у меня отдельная - проводная - ноутбук с собой никогда даже не ношу никуда-
(покупал его лет 5 назад с витрины - может до меня его трясли или эти ошибки "о тряске" новые?! ) хм.. хотя у нас тут рядом с домом строят торговый центр и сваи забивают - вибрации немного чувствуются когда сидишь за компом - может в этом причина

Цитата:

Цитата mwz
Запустите cmd.exe от имени Администратора. Откроется чёрное окно командного процессора. Выполните в нём команду:
Код:
chkdsk C: »

готово


mwz 15-01-2017 00:20 2703651

imyafamiliya, логическая структура диска тоже в полном порядке.

Так что теперь делать как предполагалось с самого начала, лучше с небольшой модификацией:

1. Загрузиться под любым администратором, но не под Admin2
2. Переименовать в Реестре окончание профиля -1001, где сидит TEMP.Sony-VAIO, на -1001.tmp (что при следующей загрузке отсечёт этот временный профиль, и в случае не замеченных к текущему времени проблем будет создан новый временный профиль по той схеме, что сейчас мы видим).
3. Переименовать в Реестре окончание профиля -1001.bak где сидит Admin2, на просто -1001
4. Перезагрузиться. Зайти как Admin2.

Теперь нормально?

imyafamiliya 15-01-2017 18:48 2703758

Цитата:

Цитата mwz
imyafamiliya, логическая структура диска тоже в полном порядке.
Так что теперь делать как предполагалось с самого начала, лучше с небольшой модификацией:
1. Загрузиться под любым администратором, но не под Admin2
2. Переименовать в Реестре окончание профиля -1001, где сидит TEMP.Sony-VAIO, на -1001.tmp (что при следующей загрузке отсечёт этот временный профиль, и в случае не замеченных к текущему времени проблем будет создан новый временный профиль по той схеме, что сейчас мы видим).
3. Переименовать в Реестре окончание профиля -1001.bak где сидит Admin2, на просто -1001
4. Перезагрузиться. Зайти как Admin2.
Теперь нормально? »

Я хотел перед этим узнать вот что :

Цитата:

Цитата imyafamiliya
...если коротко то автор советует проделать вот так :
"regedit -> HKEY_LOCAL_MACHINE\SOFTWARE\Microsoft\Windows NT\CurrentVersion\ProfileList -> В дереве ищем файлы с расширением .bak (там и будет наша утерянная учетная запись). Удостоверимся, что это то, что нам нужно –название учетки должно быть в параметре «ProfileImagePath». Убедившись в том, что мы нашли ее, убираем расширение .bak у папки профайла, а такому же профайлу, как тот, что без .bak его ставим (это временный рабочий стол, мы его как раз таким способом и уберем).
Ну и теперь остается ввести нули в разделах «RefCount» и «State» (0 вводим в кавычках – это обязательно)" »

Я пока еще ничего не делал такого , но посмотрев в своем реестре разделы «RefCount» и «State» увидел что у меня ковычек там нету на цифрах

Как мне быть тогда ? Писать ноль без ковычек или все таки ковычки нужны ? (плюс автор в комментариях говорит что статья старая и уже могло многое измениться и разные обновления и т.д. и может не подействовать) Так как быть ?

mwz 16-01-2017 00:07 2703816

Цитата:

Цитата imyafamiliya
Писать ноль без ковычек »

Они — кавычки...
Я делал у себя в таком же случае (два раза) так, как описал: простыми двумя переименованиями, без изменений каких-либо разделов или параметров.
Может и был не прав — подождём тогда другие варианты.

ruslan... 16-01-2017 00:14 2703819

Цитата:

Цитата mwz
Может и был не прав — подождём тогда другие варианты. »

Подождете ?

Я думаю, что пора Модераторам закрывать эту тему,
поскольку ТС не выполняет данные ему рекомендации начиная с первой страницы.

Все остальные страницы - желание пообщаться, не более.

Иначе, топтание на месте займет еще, как минимум 4 страницы ...

polzovatel-user 05-10-2017 07:52 2768553

"вход в систему выполнен с временным профилем" нетипичная ситуация - скрины внутри
 
Ситауция :
windows7 home basic x64
Есть компьютер на котором я имею 5 учётных записей пользователей. Все учётки мои.
их имена :
new - администратор .защищена паролем
Sony -администратор .защищена паролем
Snena - администратор .защищена паролем
Sander - обычный доступ
гость - учётная запись гостя отключена

Скрытый текст
так вот одна из учетных записей по имени "new" имеет следующую проблему :

когда я хочу загрузиться под пользователем "new" то сразу после её загрузки я вижу пустой рабочий стол и выскакивает надпись:

"вход в систему выполнен с временным профилем"

Итак

C:\Users\new этот профиль на котором я сидел раньше и он прекрасно работал и на нём много моих файлов, но сейчас он почему-то загружается временным, с пустым рабочим столом (хотя если зайти из под других профилей на его рабочий стол по адресу C:\Users\new\Desktop то все файлы на месте - они не удалены).
Но если попробовать загрузиться с этого профиля то он загружается временным и его рабочий стол оказывается пустым, а я хочу чтобы этот профиль загружался как обычно -как раньше ,и все его файлы и папки были на месте.

C:\Users\Sony - этот профиль под которым я сижу сейчас и перешел на него работать после того как с профилем "new" возникли проблемы.
Читал где-то в интернете про метод исправления этой ошибки ,который в общих чертах предлагает

Цитата:

найти в реестре profilelist
И сначала дописать в раздел без ".bak" какую-нибудь цифру, затем стереть в нужной ".bak"
Потом переименовать предыдущую стерев дописанную цифру и сразу же введя ".bak"
Но меня смущает что в реестре Profilelist есть раздел 1001 с .bak но нету просто раздела 1001 который был бы без ".bak".
Хотя по идее он тоже вроде как должен быть ? (есть раздел 1000 но он относится к пользователю "Sony")
И получается если я удалю у раздела 1001 его .bak то сделаю еще хуже ?

В связи с этим вопросы

1) Как мне действовать в моей ситуации ?
(Я на всякий случай создал точку восстановления и также экспортировал реестр - не знаю поможет ли это в случае чего)

2) В случае ошибки (или полного удаления одного из разделов пользователя) я смогу восстановить его обратно со всеми файлами и папками, которые были на его на рабочем столе, импортировав файл рестра который сохранил?

В общем как быть,что делать?

И сначала нужно дописать в без .bak какую-нибудь цифру, затем стереть в нужной .bak
Потом переименовать предыдущую стерев дописанную цифру и сразу же введя .bak.

p.s.
прилагаю скрины с "реестра" profilelist

Скрытый текст

Скрытый текст
[url=http://s8.hostingkartinok.com/uploads/images/2017/10/8ee3a064a6c7f5bb2efe6c199fdb95f3.png[/URL]

Скрытый текст

Скрытый текст


Скрытый текст

Скрытый текст

Скрытый текст

Скрытый текст

Скрытый текст

и скрин "учетные записи пользователей"
Скрытый текст

DVDshnik 05-10-2017 08:25 2768555

polzovatel-user, Скорее всего заходит не как New, а как New.000. Потому и не видна информация. Подобное бывает при ошибках на диске. Проверьте диск программулиной MHDD для начала.

Petya V4sechkin 05-10-2017 10:23 2768562

Цитата:

Цитата polzovatel-user
но меня смущает что в реестре Profilelist есть раздел 1001 с .bak но нету просто раздела 1001 который был бы без ".bak".

Просто переименуйте (уберите в конце .bak).

polzovatel-user 05-10-2017 17:47 2768644

Цитата:

Цитата Petya V4sechkin
Цитата polzovatel-user:
но меня смущает что в реестре Profilelist есть раздел 1001 с .bak но нету просто раздела 1001 который был бы без ".bak".
Просто переименуйте (уберите в конце .bak). »

а если уберу то он вдруг вообще из реестра исчезнет и все файлы удалятся и их даже не увижу из под других пользователей как это пока могу сейчас делать?!



Смущает то что пару месяцев назад был раздел 1001 без .bak и 1001 с .bak

я тогда принтскрин тоже делал.

А сейчас спусят полгода зайдя в реестр увидел что тот раздел 1001 без .bak исчез , а остался просто 1001 с .bak

вот скрин с profilelist который был сделан полгода назад

на нём видно что есть раздел 1001 как с .bak так и без него !





а сейчас там остался лишь раздел 1001 .bak




Цитата:

Цитата DVDshnik
Проверьте диск программулиной MHDD для начала »

сейчас проверю диск

polzovatel-user 05-10-2017 18:11 2768654

Цитата:

Цитата DVDshnik
Проверьте диск программулиной MHDD для начала. »

в MHDD не разобрался . Скачал CrystalDiskInfo , вот что выдало




также сделал chkdsk C:



полгода назад также проверял этот диск и тогда итог был такой (см спойлер)

Скрытый текст

polzovatel-user 05-10-2017 20:34 2768668

Цитата:

Цитата DVDshnik
Проверьте диск »

Цитата:

Цитата Petya V4sechkin

также проверил диск программой Victoria



вот ход проверки

Скрытый текст

polzovatel-user 07-10-2017 04:10 2768859

сделал chkdsk c: /f /r


от 1 до 30% проверка преодолела где то за 1 час

а от 31% до 36% шла более 2.5 часов !!!




скрины
Скрытый текст





















зашел в тот профиль с которым были проблемы .. пишет тоже самое...

"загружен временный профиль..."


зашел снова в реестр в надежде что там появится кроме 1001.bak раздел с 1001 без ".bak"

но там ничего не изменилось
всё также за исключением того что у пользователя "Sony" под которым я сейчас сижу

после процедуры chkdsk c: /f /r

значение сменилось с 0x0000000 (14) на 0x0000003 (3)

вот скрин

Скрытый текст


Я бы сделал восстановление системы до контрольной точки, когда профиль еще работал. Но... я её вчера только создал точку восстановления.А других точек восстновления нет.


В общем как быть ?

Petya V4sechkin 07-10-2017 08:57 2768876

Цитата:

Цитата polzovatel-user
В общем как быть ?

Цитата:

Цитата Petya V4sechkin
Просто переименуйте (уберите в конце .bak).


polzovatel-user 07-10-2017 09:52 2768882

Цитата:

Цитата Petya V4sechkin
Просто переименуйте (уберите в конце .bak). »

а это не удалит все файлы и папки которые были на рабочем столе этого пользователя ? (и которые сейчас видны если зайти с другого пользователя на рабочий стол к "new") ?

Petya V4sechkin 07-10-2017 09:53 2768883

polzovatel-user, нет, не удалит. С чего бы вдруг?

polzovatel-user 07-10-2017 18:37 2768992

Цитата:

Цитата Petya V4sechkin
нет, не удалит. С чего бы вдруг? »

просто это было бы слишком простым решением ситуации и точно не заняло бы 12 страниц в теме .

ruslan... 08-10-2017 20:01 2769224

Цитата:

Цитата polzovatel-user
просто это было бы слишком простым решением ситуации и точно не заняло бы 12 страниц в теме . »

Много людей, как и Вы вместо того, чтобы действовать, рассуждают о том, как бы было ... или как будет ...

polzovatel-user 09-10-2017 03:56 2769273

Цитата:

Цитата ruslan...
Цитата polzovatel-user:
просто это было бы слишком простым решением ситуации и точно не заняло бы 12 страниц в теме . »
Много людей, как и Вы вместо того, чтобы действовать, рассуждают о том, как бы было ... или как будет ... »

создал бекап файл на всякий случай
сохранил его на свой второй диск
и вот что заметил вес диска С и вес файла созданного бекапа (сохраненного на диск D) имеет разницу в 32 гб.

Как это понять ? где еще 32 гб инфы ?


Iska 09-10-2017 04:52 2769275

polzovatel-user, сжатие, используемое в резервной копии: Compression?

polzovatel-user 09-10-2017 05:42 2769280

Цитата:

Цитата Iska
сжатие, используемое в резервной копии: Compression? »

а как это узнать ?

Iska 09-10-2017 07:27 2769288

Цитата:

Цитата polzovatel-user
а как это узнать ? »

Я же привёл ссылку. Посмотрите в настройки, которые явно не изменились со времени сделанного Вами архива.

polzovatel-user 09-10-2017 20:47 2769441

Цитата:

Цитата Iska
[/post]

Цитата:

Цитата DVDshnik
[/post]

Цитата:

Цитата Petya V4sechkin
[/post]

Цитата:

Цитата ruslan...
[/post]


Ребят ! Внимание! Новые обстоятельства !!!

Я же раньше скрины вам делал с рабочих профилей !

Я теперь я зашел в реестр с проблемного профиля "new" и вот что там увидел (см скрины ) в реестре если смотреть из под него то 1001 без .bak есть !!! И называется он "TEMP.Sony-VAIO", тогда как 1001 с .bak называется "new"

Скрытый текст













а вот так я сохранял скрины находясь на проблемном профиле - см название папок (может это что даст) почему то папка TEMP.Sony-VAIO под замочком

Скрытый текст





Ребят ? Теперь что-то прояснилось ? Как действовать дальше ?

mwz 09-10-2017 23:09 2769473

Цитата:

Цитата polzovatel-user
почему-то папка TEMP.Sony-VAIO под замочком »

1. Не глядя: отсюда следует, что имя вашего компьютера — Sony-VAIO.

И поскольку папка TEMP в каталоге всех пользователей уже существовала (не была по каким-то причинам удалена после завершения работы с временным профилем) — то новая папка с тем же именем создана быть не могла, а была создана папка с расширением, стандартно имеющим в таком случае имя компьютера.

2. Наличие замочка на папке (или на файле) означает, что для того пользователя, под которым идёт работа, права на такую папку (файл) отличаются от прав этого пользователя на родительскую папку.

Цитата:

Цитата polzovatel-user
Как действовать дальше ? »

Продолжаем сказку про белого бычка?

1. Выйти из этого пользователя и зайти пользователем с правами администратора.
2. Внутри папки "c:\users\" (это её настоящее имя, хотя в Проводнике она видна как Пользователи) удалить папки TEMP.Sony-VAIO и TEMP со всем их содержимым.
3. Запустить Regedit.exe от имени администратора (просто административных прав пользователя может не хватить), зайти в нём в Profile List и удалить здесь текущую запись, заканчивающуюся на 1001 (если она вообще будет существовать после выхода из этого временного пользователя — на что вы уже обратили своё внимание).
4. Переименовать здесь запись, заканчивающуюся на 1001.bak, удалив конечные 4 символа (т.е. удалив окончание .bak — чтобы оканчивалось просто на 1001).

Ни один из этих 4 шагов пропускать нельзя.

После чего перезагрузить компьютер и войти пользователем new.

Подсказка:
1. Если проблемы, существовавшие с неактивным сейчас проблемным профилем new, некритичны — произойдёт нормальный вход в него.
2. Если критичны — будет создан новый временный профиль, а существующий профиль (папка) new останется неприкосновенным. И вот тогда надо будет думать.

polzovatel-user 10-10-2017 02:46 2769496

Скрытый текст
Цитата:

Цитата mwz
Цитата polzovatel-user:
почему-то папка TEMP.Sony-VAIO под замочком »
1. Не глядя: отсюда следует, что имя вашего компьютера — Sony-VAIO.
И поскольку папка TEMP в каталоге всех пользователей уже существовала (не была по каким-то причинам удалена после завершения работы с временным профилем) — то новая папка с тем же именем создана быть не могла, а была создана папка с расширением, стандартно имеющим в таком случае имя компьютера.
2. Наличие замочка на папке (или на файле) означает, что для того пользователя, под которым идёт работа, права на такую папку (файл) отличаются от прав этого пользователя на родительскую папку.
Цитата polzovatel-user:
Как действовать дальше ? »
Продолжаем сказку про белого бычка?
1. Выйти из этого пользователя и зайти пользователем с правами администратора.
2. Внутри папки "c:\users\" (это её настоящее имя, хотя в Проводнике она видна как Пользователи) удалить папки TEMP.Sony-VAIO и TEMP со всем их содержимым.
3. Запустить Regedit.exe от имени администратора (просто административных прав пользователя может не хватить), зайти в нём в Profile List и удалить здесь текущую запись, заканчивающуюся на 1001 (если она вообще будет существовать после выхода из этого временного пользователя — на что вы уже обратили своё внимание).
4. Переименовать здесь запись, заканчивающуюся на 1001.bak, удалив конечные 4 символа (т.е. удалив окончание .bak — чтобы оканчивалось просто на 1001).
Ни один из этих 4 шагов пропускать нельзя.
После чего перезагрузить компьютер и войти пользователем new.
Подсказка:
1. Если проблемы, существовавшие с неактивным сейчас проблемным профилем new, некритичны — произойдёт нормальный вход в него.
2. Если критичны — будет создан новый временный профиль, а существующий профиль (папка) new останется неприкосновенным. И вот тогда надо будет думать. »




Итак находясь под учетной записью админа

я зашел в реестр (перед этим на всякий случай экспортировал реестр на флешку)

итак зашел в реестр

HKEY_LOCAL_MACHINE\SOFTWARE\Microsoft\Windows NT\CurrentVersion\ProfileList

S-1-5-21-2992587349-4241564818-1439032282-1001 переименовал в S-1-5-21-2992587349-4241564818-1439032282-1001.old

а S-1-5-21-2992587349-4241564818-1439032282-1001.bak переименовал в S-1-5-21-2992587349-4241564818-1439032282-1001


перезагрузился и захожу в "new" в надежде что он заработает но

всё тоже самое "временный профиль"

захожу реестр и вижу что появилось еще и TEMP.Sony-VAIO.000

и теперь реестр выглядит так







и папка C:\Users теперь выглядит так :




до этих манипуляций она выглядела так



как видно после всего этого в C:\Users появилась еще одна папка TEMP.Sony-VAIO.000

но в панель управления -> учетные записи пользователей ничего не изменилось - там все также как было до манипуляций



Как сейчас действовать ?

Petya V4sechkin 10-10-2017 08:53 2769522

polzovatel-user, нажмите Win+R -> введите eventvwr.msc -> Журналы Windows -> Приложение -> приведите ошибки от источника User Profile Service при неудачной попытке входа (на ошибках правой кнопкой мыши -> Копировать -> Копировать сведения как текст).

polzovatel-user 10-10-2017 10:31 2769546

Цитата:

Цитата Petya V4sechkin
polzovatel-user, нажмите Win+R -> введите eventvwr.msc -> Журналы Windows -> Приложение -> приведите ошибки от источника User Profile Service при неудачной попытке входа (на ошибках правой кнопкой мыши -> Копировать -> Копировать сведения как текст). »


вот ошибки от источника User Profile Service начиная с 19:00 вчерашнего вечера


Скрытый текст









а вот вообще все предупреждения и ошибки от разных источников начиная со вчерашнего вечера с 19 :00

Скрытый текст




























































Petya V4sechkin 10-10-2017 10:36 2769550

polzovatel-user, так мы каши не сварим.

На журнале Приложение правой кнопкой мыши -> Сохранить все события как -> в формате EVTX.
Получившийся файл заархивируйте и выложите.

polzovatel-user 10-10-2017 19:18 2769658

Цитата:

Цитата Petya V4sechkin

Цитата:

Цитата mwz

Цитата:

Цитата Iska

Цитата:

Цитата ruslan...

Цитата:

Цитата DVDshnik



Всем спасибо ребят ! Все заработало - в профиль new заходит !


Вот что было предпринято :

S-1-5-21-2992587349-4241564818-1439032282-1001.old - тот TEMP профиль, что мы переименовали ранее из S-1-5-21-2992587349-4241564818-1439032282-1001.

S-1-5-21-2992587349-4241564818-1439032282-1001.bak - это ваш "настоящий" профиль new, который имеет атрибут ProfilePath ссылающийся на C:\users\new

оставил одну корректную ...-1001 папку, имеющую атрибут ProfilePath с ключом C:\Users\new; а к НЕправильному -1001.old я добавил имя .bak. удалив .old

В итоге получилось следующее:

S-1-5-21-2992587349-4241564818-1439032282-1001 имеет атрибут ProfilePath и ключ C:\users\new. RefCount был равен 0 ,а State (который был равен 33024) изменил на 0 .

в итоге профиль загрузился


Спасибо всем !

Ребят ! Что сейчас предпринять чтобы такого избежать в будущем ?

реестр экспортировать ? заново бекап файл сделать ?

В общем как действовать чтобы такого не было в дальнейшем ?

mwz 10-10-2017 21:24 2769687

Цитата:

Цитата polzovatel-user
Все заработало - в профиль new заходит »

Я ж дал 4 шага (в них что-либо непонятное было?) и предупредил, что:
Цитата:

Цитата mwz
Ни один из этих 4 шагов пропускать нельзя. »

Вы же вместо удаления лишних разделов реестра занялись их переименованием, ваше:
Цитата:

Цитата polzovatel-user
S-1-5-21-2992587349-4241564818-1439032282-1001 переименовал в S-1-5-21-2992587349-4241564818-1439032282-1001.old
а S-1-5-21-2992587349-4241564818-1439032282-1001.bak переименовал в S-1-5-21-2992587349-4241564818-1439032282-1001 »

(первая строка), и к тому же, насколько я понял, папки TEMP в каталоге профилей тоже не удалили.

polzovatel-user 10-10-2017 23:00 2769710

Цитата:

Цитата mwz
Цитата polzovatel-user:
Все заработало - в профиль new заходит »
Я ж дал 4 шага (в них что-либо непонятное было?) и предупредил, что:
Цитата mwz:
Ни один из этих 4 шагов пропускать нельзя. »
Вы же вместо удаления лишних разделов реестра занялись их переименованием, ваше:
Цитата polzovatel-user:
S-1-5-21-2992587349-4241564818-1439032282-1001 переименовал в S-1-5-21-2992587349-4241564818-1439032282-1001.old
а S-1-5-21-2992587349-4241564818-1439032282-1001.bak переименовал в S-1-5-21-2992587349-4241564818-1439032282-1001 »
(первая строка), и к тому же, насколько я понял, папки TEMP в каталоге профилей тоже не удалили. »


вот что сейчас в C:\Users . Что там неправильно или так и оставить ? Нужно ли удалять какие папки и где в реестре или прямо C:\Users или и там и там ?


mwz 11-10-2017 01:30 2769717

Цитата:

Цитата polzovatel-user
Что там неправильно или так и оставить ? »

Попробуйте перечитать мои 4 рекомендации (4 шага) и понять, что нужно сделать: там всё сказано. В т.ч. про удаление папок (и каких папок), которое вы не сделали.

aleks320 24-07-2018 22:18 2823360

Цитата:

Цитата mwz
Подсказка:
1. Если проблемы, существовавшие с неактивным сейчас проблемным профилем new, некритичны — произойдёт нормальный вход в него.
2. Если критичны — будет создан новый временный профиль, а существующий профиль (папка) new останется неприкосновенным. И вот тогда надо будет думать. »

Здравствуйте!
Прямо беда случилась.
проблема точно такая же. Попытался разбудить уснувший ноут, а у него батарея гафкнула секунд через 5 после начала загрузки и всё. Теперь создается временная учетная запись, несмотря на то, что в папке "пользователи" все учетки остались....
Понимаю, что проще всего создать новую и перенести туда всё из старой, но многое трудновосстановимо (пароли, доступы, настройки программ).
Для меня очень важно восстановить именно мою прежнюю уч.запись, т.к. комп использую для работы и это один из главных рабочих моих инструментов.
Если поможете, буду очень обязан!
4 шага, которые Вы рекомендовали сделать в подобном случае я предпринял. Не помогли.
Удалил все ТЕМРы, в реестре убрал ненужные расширения, сбросил ошибки на 0....
Что еще можно попробовать?


Время: 18:19.

Время: 18:19.
© OSzone.net 2001-